GitHub์ Git
Github๋ ๋ถ์ฐ ๋ฒ์ ๊ด๋ฆฌ ํด์ธ Git์ ์ฌ์ฉํ๋๋ก ์ง์ํ๋ ์น ์๋น์ค์ด๋ค.
Git์ ๋ถ์ฐ ๋ฒ์ ๊ด๋ฆฌ ์์คํ ์ผ๋ก ํ๋ก์ ํธ์ ๋ณ๊ฒฝ์ ๊ด๋ฆฌํ๋ ๋ฒ์ ๊ด๋ฆฌ ์ํํธ์จ์ด์ด๋ค. ๋ก์ปฌ์์ ๋ณ๊ฒฝ์ฌํญ์ ์ถ์ ํ๊ณ ์๊ฒฉ ๋ฆฌ์์ค์์ ๋ณ๊ฒฝ์ฌํญ์ ํธ์ํ๊ฑฐ๋ ๊ฐ์ ธ์ฌ ์ ์๋ค.
๐ก Github์์ Git์ ์ฌ์ฉํ ์ ์๋ค.
GitHub์ GitLab
๋ํ์ ์ผ๋ก Git ์ ์ฅ์๋ฅผ ์๋น์คํ๋ ๊ณณ์ผ๋ก GitHub์ GitLab์ด ์๋ค.
Github๋ ๋ฌด๋ฃ ์๋ฒ ์ ์ฅ์๋ฅผ ์ง์ํ๋ค. ๋ชจ๋ ๊ฐ๋ฐ์๊ฐ ์ด์ฉ ๊ฐ๋ฅํ์ง๋ง ์์ค์ฝ๋๊ฐ ์คํ๋์ด ์๋ง์ ์ฌ๋๋ค์ด ํ์ฉํ ์ ์๋ค.
GitLab์ ๋ณด์์ ์ค์ํ๋ ํ๋ก์ ํธ๋ฅผ ํ์ ํ์ฌ ๊ฐ๋ฐํ๋ ํด๋ก ์ด์ฉํ๋ฉฐ ์์ ์ ์๋ฒ์ ์ค์นํด ํ๋ผ์ด๋นํ Git ์ ์ฅ์๋ฅผ ๋ง๋ค ์ ์๋ค.(์๋น์คํ๊ณผ ์ค์นํ์ผ๋ก ๊ตฌ๋ถ๋์ด ์์)
๐ก GitHub๋ ๋ณดํต ์คํ์์ค ํ๋ก์ ํธ, GitLab์ ํ๋ผ์ด๋น ํ๋ก์ ํธ+๊ธฐ์ ์ง์๋ ๋ฐ์ ์ ์๋ค.
Git๊ณผ SVN
Git์ ์์ค์ฝ๋๋ฅผ ์ฌ๋ฌ ๊ฐ๋ฐ PC์ ์ ์ฅ์์ ๋ถ์ฐํด์ ์ ์ฅํ๋ค. ๊ฐ๋ฐ์๊ฐ ์์ ๋ง์ ํ์คํ ๋ฆฌ๋ฅผ ๊ฐ์ง๊ณ ๊ฐ๋ฐ์์ ์๋ฒ์ ์ ์ฅ์๋ ๋ ๋ฆฝ์ ์ผ๋ก ๊ด๋ฆฌ๊ฐ ๊ฐ๋ฅํ๋ค. ์ฆ, ๋ธ๋์น๋ฅผ ํตํด ๊ฐ๋ฐํ ๋ค ๋ณธ ํ๋ก๊ทธ๋จ์ ๋จธ์งํ๋ ๋ฐฉ์์ผ๋ก ์ฌ์ฉํ ์ ์๋ค. ์ธํฐ๋ท์ด ์ฐ๊ฒฐ๋์ง ์์ ๊ณณ์์๋ ์ฌ์ฉํ ์ ์๊ณ ์ค์ ์ ์ฅ์๊ฐ ๋ ๋ผ๊ฐ๋ ๋ค์ ์์๋ณต๊ตฌ๊ฐ ๊ฐ๋ฅํ๋ค.
์๋ฒ ์ ์ฅ์์ ๊ฐ๋ฐ์ ์ ์ฅ์๊ฐ ๋ ๋ฆฝ์ ์ผ๋ก ํ์คํ ๋ฆฌ๋ฅผ ๊ฐ์ง ์ ์์ด ์ ์ฐํ ๋ฐฉ์์ผ๋ก ์์ค ์ด์์ด ๊ฐ๋ฅํ๋ค๋ ๊ฒ์ด ํฐ ์ฅ์ ์ด๋ค.

SVN(Subversion)์ ์๋ฒ์ ์์ค ์ ์ฅ์๋ฅผ ๋๊ณ ์์ ํ๋ PC๋ฅผ ํด๋ผ์ด์ธํธ๋ก ์ฐ๊ฒฐํ์ฌ ์์ค์ ์์ ๊ณผ ๋ณ๊ฒฝ์ฌํญ์ ๊ด๋ฆฌํ ์ ์๋ ๋๊ตฌ์ด๋ค. ๋ณ๊ฒฝ์ฌํญ์ด ์ฆ์ ์๋ฒ๋ก ์ ์ก๋๋ค.

Git
- ์ฌ๋ฌ ๋ช ์ด ๋์์ ๋ณ๋ ฌ ์์ ์ด ๊ฐ๋ฅํ๋ค.
- ๋ธ๋์น๋ฅผ ํตํด ๊ฐ๋ฐํ๊ณ ํ๋ก๊ทธ๋จ์ ํฉ์น๋ ๋ฐฉ์์ผ๋ก ๊ฐ๋ฐํ ์ ์๋ค.
- ์ธํฐ๋ท์ด ์ฐ๊ฒฐ๋์ง ์์ ๊ณณ์์๋ ์ฌ์ฉํ ์ ์๋ค.
Git ๊ด๋ จ ์ฉ์ด
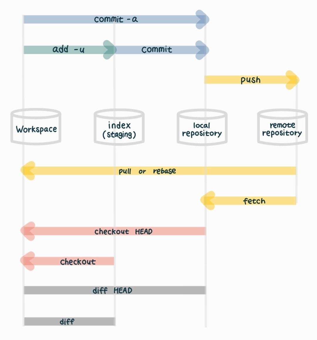
- Repository: ์ ์ฅ์, ํ์คํ ๋ฆฌ ๊ด๋ฆฌ ๊ฐ๋ฅ
- Working Tree: ์์ ์์ ํ์ฌ ์์ ์ ์ ์ฅ์
- Staging Area: ์ ์ฅ์์ ์ปค๋ฐํ๊ธฐ ์ ์ค๋นํ๋ ์์น
- Head: ํ์ฌ ์์ ์ค์ธ ๋ธ๋์น
- Branch: ์์ ์ ํ์ฌ ์ํ๋ฅผ ๋ณต์ฌํ์ฌ ๋ธ๋์น์์ ์์ ํ ์ฌ๋ฌ ๋ธ๋์น๋ฅผ ๋จธ์ง
- Merge: ๋ค๋ฅธ ๋ธ๋์น์ ๋ด์ฉ์ ํ์ฌ ๋ธ๋์น์ ํฉ์น๋ ์์
- index: ์ปค๋ฐ์ ์คํํ๊ธฐ ์ ์ ์ฅ์์ ์์ ํธ๋ฆฌ ์ฌ์ด์ ์กด์ฌํ๋ ๊ณต๊ฐ
๐ ๋ธ๋์น(branch)
๋ ๋ฆฝ์ ์ผ๋ก ์์ ์ ์งํํ๊ธฐ ์ํด ์ฌ์ฉํ๋ค. ๋ถ๋ฆฌ๋ ์์ ์์ญ์์ ์ฌ๋ฌ ์์ ์ ๋์์ ์งํํ๊ณ ๋ค๋ฅธ ๋ธ๋์น์ ๋ณํฉํ์ฌ ์๋ก์ด ํ๋์ ๋ธ๋์น๋ก ๋ชจ์ ์ ์๋ค.

๐ ์ธ๋ฑ์ค(index) = ์คํ ์ด์ง(staging)
๋ณ๊ฒฝํ ํ์ผ ์ค ์ ์ฅ์์ ์ฌ๋ฆฌ๊ณ ์ ํ๋ ํ์ผ์ ์ ํํ๋ ์์ ์ด๋ค.

Git ์ฌ์ฉ๋ฒ ๋ฐ ๋ช ๋ น์ด
๐ ์ ์ฅํ๊ธฐ
๋ก์ปฌ์์ ์ง์ญ ์ ์ฅ์๋ก ๋ฐฐํฌํ ๋๋ commit
์ง์ญ ์ ์ฅ์์์ ์๊ฒฉ ์ ์ฅ์๋ก ๋ฐฐํฌํ ๋๋ push
๐ ๊ฐ์ ธ์ค๊ธฐ
์๊ฒฉ ์ ์ฅ์์์ ์ง์ญ ์ ์ฅ์๋ก ๊ฐ์ ธ์ฌ ๋๋ fetch
์ง์ญ ์ ์ฅ์์์ ์์ ํ๊ณ ์๋ ๋ก์ปฌ ํ๊ฒฝ์ผ๋ก ๊ฐ์ ธ์ฌ ๋๋ pull

commit & push ์ ์๋ fetch & pull๋ก ๋ค๋ฅธ ์ฌ๋์ด ์ ์ฅํ ํ์ผ์ ๊ฐ์ ธ์์ผ ์ถฉ๋์ ๋ฐฉ์งํ ์ ์๋ค.
์ฐธ๊ณ ์๋ฃ ๋ฐ ์ถ์ฒ ๐โ๏ธ
https://velog.io/@lzhxxn/Git-%EC%9D%B4%EB%9E%80
'๊ฐ๋ฐ ํ > ํ๋ก๊ทธ๋๋ฐ ๊ธฐ๋ณธ' ์นดํ ๊ณ ๋ฆฌ์ ๋ค๋ฅธ ๊ธ
| ์ปดํ์ผ๊ณผ ์ธํฐํ๋ฆฟ / ๋ฐํ์ (0) | 2022.03.21 |
|---|
๋๊ธ